Copy Cookies
复制 Cookies¶
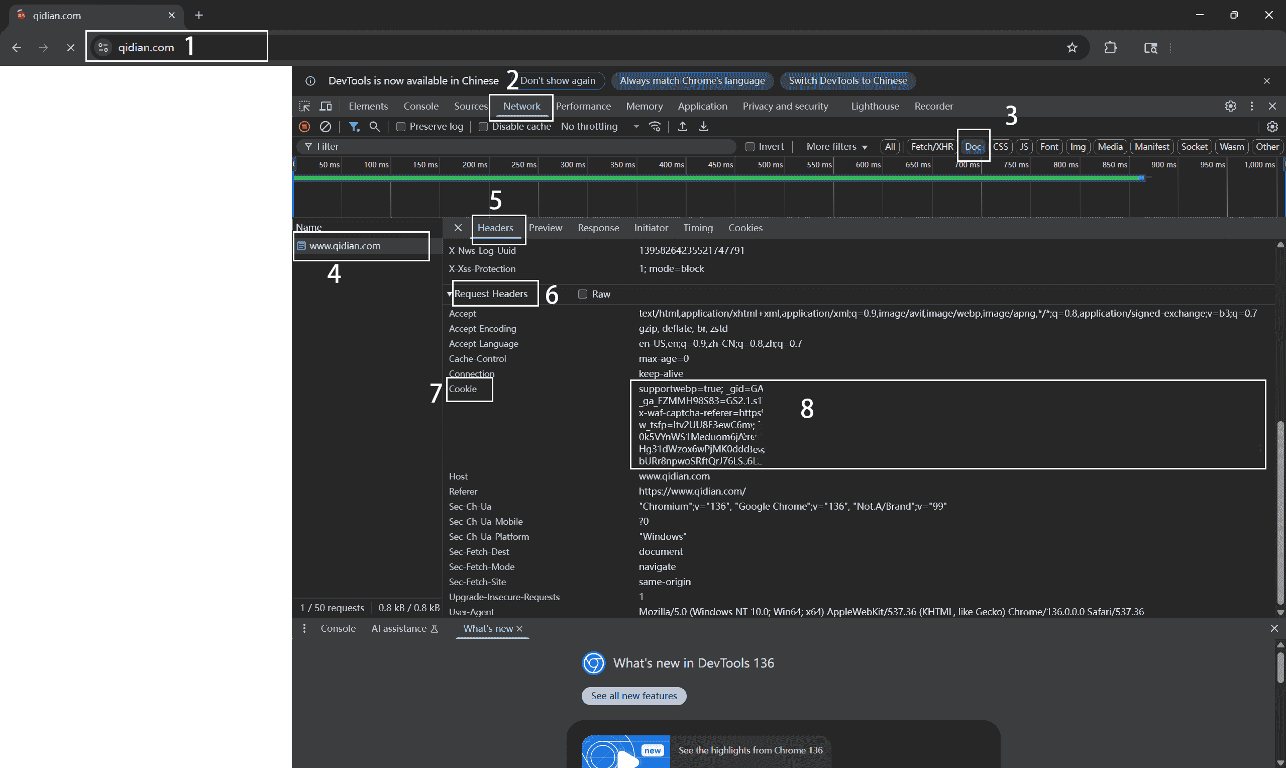
方法 1¶

(1) 在浏览器中输入目标网址, 打开需要提取 Cookies 的页面。
- 打开开发者工具
- 可按
F12键, 或通过右键点击页面空白处并选择 "检查" (Inspect)
(2) 切换至 Network (网络) 标签。
(3) 在工具栏中点击 Doc, 以便过滤出文档类请求。
(4) 找到与当前网页地址相符的请求项并点击它。
- 如果未找到, 请保持开发者工具打开并刷新页面 (
F5或Ctrl + R)。
(5) 切换到右侧的 Headers (请求标头) 面板。
(6) 向下滚动, 找到 Request Headers 区块。
(7) 找到 Cookie 项。
(8) 复制其右侧显示的完整内容。
方法 2¶
如果只是需要当前已登录用户的 Cookie, 可以直接在控制台复制, 无需查找请求:
(1) 打开浏览器并登录目标站点。
(2) 按 F12 打开开发者工具。
(3) 切换到 Console (控制台) 标签。
(4) 粘贴以下代码并回车执行:
copy(document.cookie)
(5) Cookies 会自动复制至剪贴板, 可直接粘贴使用。